Windows 10 found talking to remote servers despite enabled privacy settings

It appears that Windows 10 can’t be completely stopped from going online and communicating with Microsoft’s servers. Details within.

Ars Technica has found that despite the numerous options you can activate to disable or limit Windows 10’s interaction with Microsoft’s servers, the operating system will still go online and communicate with Microsoft’s servers at some point.

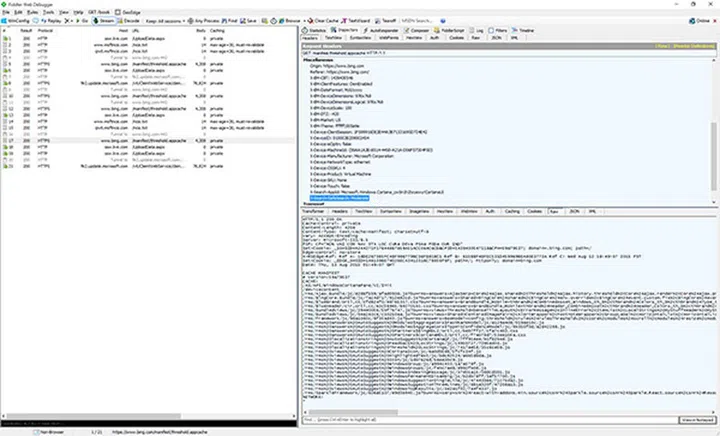
For example, you could have Cortana and Searching the Web from the Start menu disabled, but opening Start and typing will send a request to www.bing.com to request a file called threshold.appcache that appears to contain random machine ID that persists across reboots, meaning your individual computer can technically be traced.Also, even without live tiles pinned to the Start menu, it appears the operating system periodically downloads new tile data from Microsoft over an unencrypted HTTP connection.

Some of the requests are obviously harmless like requesting for two URLs - www.msftncsi.com/ncsi.txt over IPv4 and ipv6.msftncsi.com/ncsi.txt over IPv6 to determine if a given network is connected to the Internet or if there is a captive portal in the way. However, Ars Technica has also found that Windows 10 periodically sends data to a Microsoft server name ssw.live.com, which seems to be used for OneDrive and some other Microsoft services.

Turning off OneDrive and logging in to a local account that isn’t connected to a Microsoft Account doesn’t seem to stop this data transmission, and Ars Technica reports that the exact nature of the information being sent isn’t clear – it seems to be referencing telemetry settings, but the telemetry on their test machine was already disabled using the group policies.

The official word from Microsoft is that: "As part of delivering Windows 10 as a service, updates may be delivered to provide ongoing new features to Bing search, such as new visual layouts, styles and search code. No query or search usage data is sent to Microsoft, in accordance with the customer's chosen privacy settings. This also applies to searching offline for items such as apps, files and settings on the device." 

That’s slightly contrary to what most people would expect given that you would assume that if Web searching and Cortana are disabled, searching via the Start Menu shouldn’t hit the internet at all, but that’s what is happening. And of course, the inclusion of a machine ID just makes it all the more suspicious. Perhaps Microsoft needs to look into options to disable this too? Or it could just be a necessary compromise we have to make for the convenience of more integrated services. Ultimately, the more important question is who decides for us. 

Source: Ars Technica, Apple Insider

Our articles may contain affiliate links. If you buy through these links, we may earn a small commission.

Share this article